LLC・オイル温度制御装置

製品概要
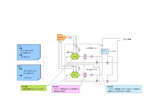
LLC・オイル温度制御装置。
エンジン用冷却水(LLC)、オイル(OIL)を、負荷変化量に応じ設定温度に維持します。
制御は従来のフィードバック制御に多点PIDシステムを追加。
さらに、試験プログラム側の運転信号を入力して予測制御を行うシステムがあり、負荷の様々な変化量に対応します。


製品情報

LLC・オイル温度制御装置。
エンジン用冷却水(LLC)、オイル(OIL)を、負荷変化量に応じ設定温度に維持します。
制御は従来のフィードバック制御に多点PIDシステムを追加。
さらに、試験プログラム側の運転信号を入力して予測制御を行うシステムがあり、負荷の様々な変化量に対応します。
